Non-Persistent Process Instances

This article explains the concept of a non-persistent Process Instance: A Process Instance created by a Process without a Swimlane. The data of these Process Instances are never saved to cluster persistent storage, so Process Instances disappear if the cluster goes down, for example.

Even though non-persistent Process Instances are not persisted, they obviously consume CPU and memory resources. Hence, the number of Instances expected to be created for a solution needs to be estimated. The best approach is to survey the behavior of the solution over a period of a few days. Memory consumption figures for Process Instance data are available in the Node Inspector tab of the Studio.

Let's start by clarifying the difference between 'Process' and 'Process Instance'.

A Process is a Business Object that you define in the Studio. It has a unique ID such as AccountOpening. It contains a BPMN representation of business activities, and depends upon other Business Objects like Screens, data classes, other Processes that are used as Sub-Processes, Integration Links, etc.

A Process Instance is a Process in execution. When you say that you 'start a process', for example through an HTTP GET on the URL my.appway.platform.com/process/AccountOpening, you mean that you create a Process Instance for the AccountOpening Process. At any time, there may be several Process Instances for the same Process.

In Figure 1, for example, three Instances of the AccountOpening Process are running. Each Process Instance has a unique ID, shown in the left-most column.

Screenshot of Appway Studio Process Instances Tab. The AccountOpening Process has 3 active Process Instances

Figure 1: Several Process Instances are active for the AccountOpening Process

Process Instances: Tokens, Value Stores and Attributes

The FNZ Studio platform maintains the following data for each Process Instance:

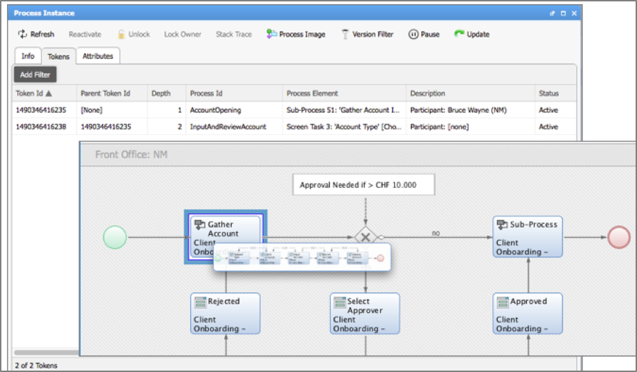
  • The token set. A token represents the execution of an activity within the Process Instance. In the example of Figure 2, a token is executing the Sub-Process task, and a second token has been created to execute the activities within the Sub-Process. A Process Instance comes to the end of its life when the process engine of the FNZ Studio platform, responsible for executing Process Instances, finds that there are no more non-transient tokens to move. A transient Workitem is a Workitem that does not need to complete for the Process Instance to be considered completed.

    Screenshot of Process diagram and Process Instance Tokens tab

    Figure 2: Two tokens are active in this AccountOpening Process Instance

    By default, all Workitems are non-transient. Within a Process editor, you can earmark activities as being transient:

    Highlighting the "Transient" checkbox on the Display - Advanced tab UI

    Figure 3: Process activities can be marked as transient

  • The Value Store holds the data of the Process Instance, that is, the values bound to each of the variables. Figure 4 shows a view of the Value Store for an AccountOpening Process Instance. This view is available in the Studio in the Console > Value Stores tab. We see that values are bound to variables in the scope of the Process, the Sub-Process, and the ChooseAccountType Screen task.

    Value Store data, split out into Process Instance, Process SubWorkflow Token, and Screen categories

    Copy
      *Figure 4:  Value Store view for AccountOpening Process Instance*
  • Each Process Instance may have its own Process Instance attributes. The platform function ProcessInstanceSetAttribute binds an attribute name and value to a Process Instance designated by an ID, e.g. ProcessInstanceSetAttribute('1490346415978', 'Sector', 'Swiss/EU'). You can take a look at these attributes by going to the Console > Process Instances tab of the Studio, and right-clicking on the Process Instance:

    The UI shows that this Process Instance has two attributes: Sector, and Target onboarding date

FNZ Studio worklists can display attributes for each Process Instance. Users can therefore sort and filter Process Instances. Here, for example, users could sort and filter based on Sector.

Persistence in FNZ Studio

Before comparing "non-persistent" versus "persistent" Process Instances in FNZ Studio, let's first take a quick look at FNZ Studio's architecture, as shown in the image below.

horizontal-scalability.png

Figure 6: FNZ Studio Architecture

When a Process Instance is created, its data — token set, value store and Process Instance attributes — are stored in the primary memory of the node on which the Process Instance is running. The Hazelcast software layer ensures that this data is copied to other nodes, so that the data remains accessible if one node is stopped. In this way, each Process Instance can continue running from other nodes if the node on which it was started is removed from the cluster.

An FNZ Studio installation also has a persistent cluster storage, to which all nodes have access. This contains data that needs to be persisted in the event of all FNZ Studio nodes going down, so that the cluster can be restarted. Examples of the data stored on the persistent storage are the Business Objects and the versions of these Objects, and user preference data, as well as mail and data source configuration data.

Persistent versus Non-Persistent Process Instances

A persistent Process Instance is a Process Instance for which data is saved to the persistent cluster storage. The FNZ Studio platform saves a copy of Process Instance data every 10 seconds. As a result, if the cluster is shut down while persistent Process Instances are running, those Instances can continue executing when the cluster is brought back up.

A non-persistent Process Instance is a Process Instance for which data is never saved to the cluster persistent storage. The data remains in the FNZ Studio nodes’ memory only. Consequently, these Process Instances do not survive if the nodes of the cluster are all taken down.

So how does FNZ Studio runtime decide if a Process Instance is persistent or not? If there is a Swimlane in the Process which is instantiated, then the Process Instance is earmarked as being persistent.

On a more technical level, when a Process without a Swimlane is started, FNZ Studio associates the underlying HTTP Session ID with the Process Instance. When a Process with Swimlanes is started, the HTTP Session ID attribute of the Process Instance is left empty. When persisting Process Instances, FNZ Studio determines that a Process Instance is persistent if its HTTP Session ID is empty.

The AccountOpening Process does not have an HTTP Session ID. The Portal Process does have an HTTP Session ID.

Figure 7: The AccountOpening Process has Swimlanes and is persistent. The Portal Process is not persistent.

The presence of the Swimlane means that there is at least one Workitem in the Process Instance that a user, role or group is responsible for executing. The Process Instance is persisted to ensure that the responsible user, group or role always has the possibility of terminating the Workitem.

Properties of Non-Persistent Process Instances

Non-persistent Process Instances have some characteristic properties:

  • Terminated after inactivity. Like any Process Instance, a non-persistent Process Instance terminates when it has no more non-transient tokens. In addition, a non-persistent Process Instance is terminated by the FNZ Studio platform when it has been inactive for too long. Each non-persistent Process Instance is associated with the unique HTTP session ID from the HTTP call that started the Process Instance. When the session expires, typically after 30 minutes of inactivity, the Process Instance is terminated.

  • Unable to be measured with Business Activity Monitoring (BAM). The BAM extension lets you define performance scenarios that form the basis of service level agreements. Figure 8, for example, shows a scenario for a Process where times in minutes are associated with activities. Scenarios can only be defined on Processes where there is at least one Swimlane. Therefore, non-persistent Process Instances are not measurable using BAM. Process with BAM trackpoints applied, spanning two swimlanes

    Copy
      *Figure 8: A BAM Scenario*
  • Not displayed in Portal worklists. Portal worklists only show Workitems that are placed inside a Swimlane. The FNZ Studio query that retrieves Workitems excludes non-persistent Process Instances from the query.

Sizing a Platform Running Non-Persistent Process Instances

It is important to consider the impact of non-persistent Process Instances in your solution. In some cases, users create over 100 non-persistent Process Instances daily. For Instance, the Portal Process is typically modeled as a non-persistent Process Instance in many solutions.

To evaluate memory usage for a business solution with many non-persistent Process Instances, you need to collect data at runtime to see how many non-persistent Process Instances run simultaneously during a typical working day.

Since non-persistent Process Instance data is not persisted, the Value Store, tokens and Process Instance attributes are not available on disk. This data can only be measured from the data in the node memory.

In this example, each Value Store has a serialized size of 153Kb, and a serialized compressed size of 31kB

Figure 9: Value Store information in Studio

Value Store sizes are available in the Studio from Console > Value Stores, as shown in Figure 9. The values are taken from the Hazelcast layer, where the Process Instance data are represented as byte arrays that correspond to serialized Java objects. The figures for the compressed and non-compressed byte array sizes are given.

Value Store sizes and Process Instance memory consumption data are also available in the Node Inspector tab of the Studio: Home > Node Inspector, as shown in Figure 10. Clicking on the dropdown menu on the right side of the Studio lets you select the values that you want to see. In this example, I've chosen the heap memory sizes for the Process Instance and Value Store data. The data here is aggregate data, and corresponds to the sum of the compressed Process Instance data sizes in memory.

Screenshot of the Node Inspector with dropdown expanded